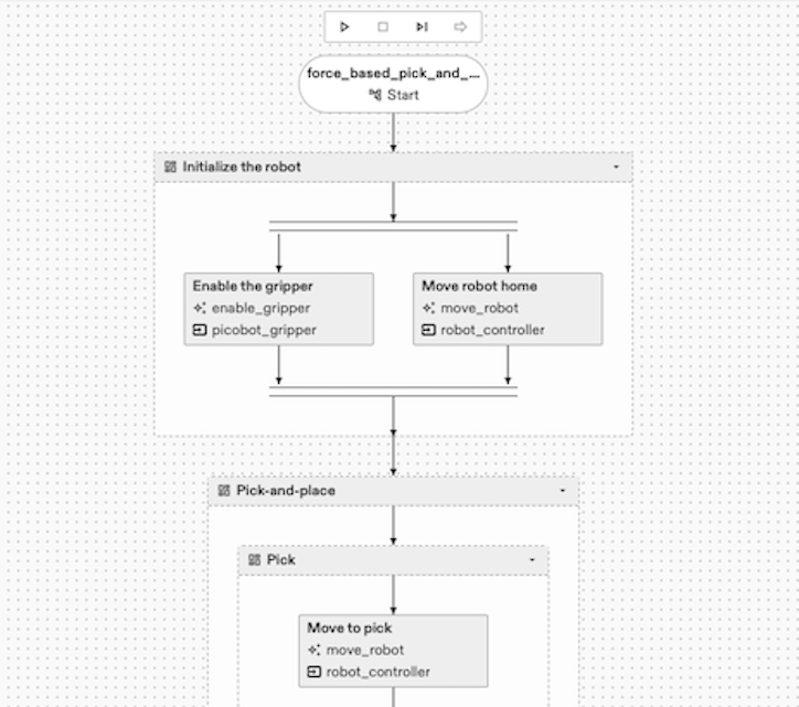
TutorialsVideo tutorialsDevelop a processDevelop a process Learn how to use capabilities and skills to create a process and customize to your needs. 01. Add and parametrize skills02. Make a reusable process03. Use control flows04. Manage data flow